February 3, 2025
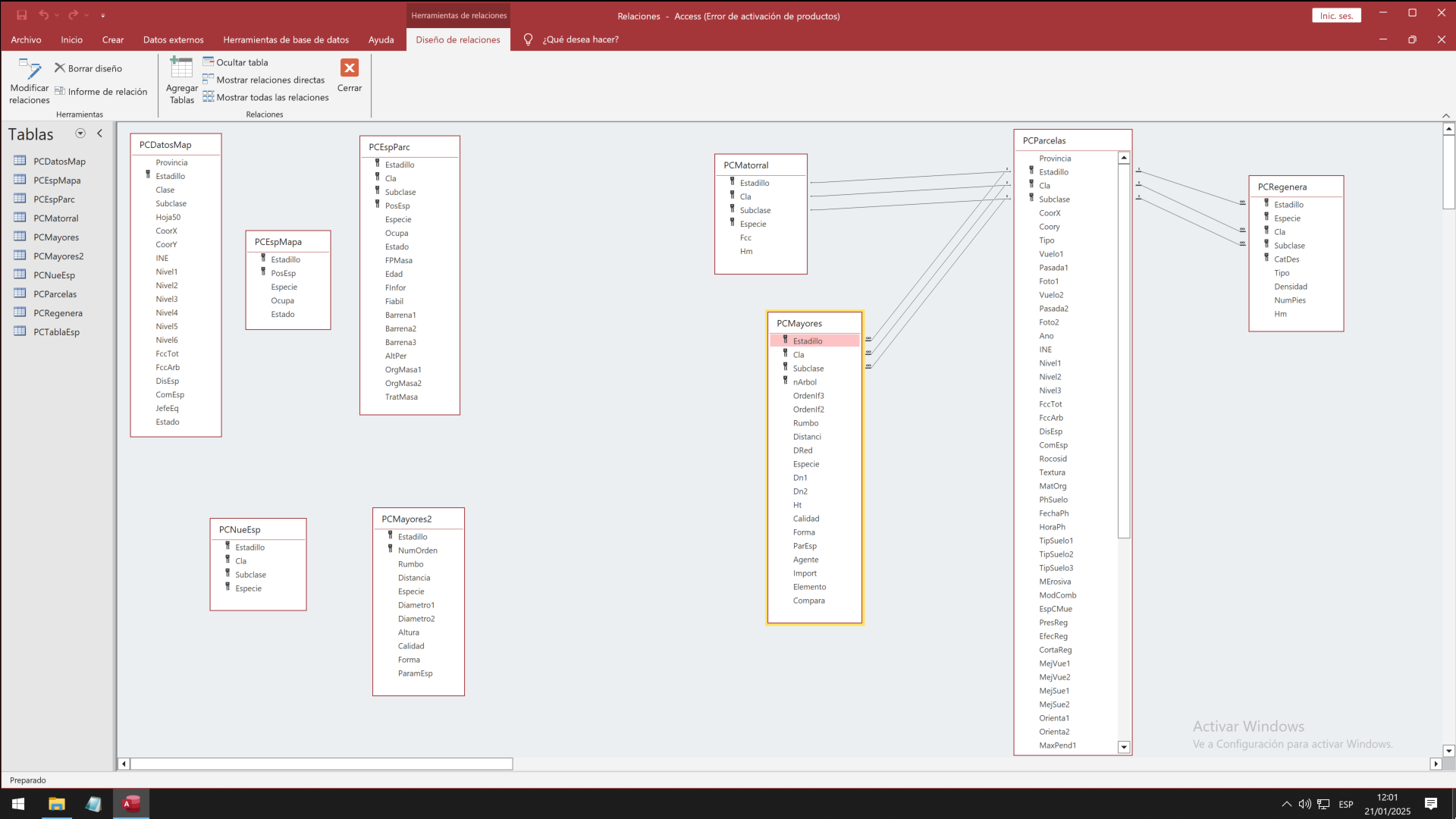
¿Cómo los relacionamos para poder realizar análisis con ellos?
Muestreo sistemático de una masa forestal que pretende recopilar información sobre, al menos, su composición, estructura y estado.
Podemos acceder desde aquí
Si usas esta presentación puedes citarla como:
Suárez Muñoz, M. (2025). Bases de datos. Material Docente de la Asignatura: Ciclo de Gestión de los Datos. Máster Universitario en Conservación, Gestión y Restauración de la Biodiversidad. Universidad de Granada. https://ecoinfugr.github.io/ecoinformatica/

Máster Universitario en Conservación, Gestión y Restauración de la Biodiversidad